Wie suche ich richtig: Suchwort 1 + Suchwort 2 - Suchwort 3
Da Sie nicht angemeldet sind, werden Ihnen nur öffentliche Beiträge angezeigt.
Seit Revision 68360/BETA und 68361/PATCH ist es möglich, direkt im Auszifferungsdialog das Ausbuchen durchzuführen.

Mit den SoftENGINE Praxispräsentationen möchten wir Anwendern der Software helfen, noch mehr Nutzen aus der Software zu ziehen.
Dafür erläutern und demonstrieren wir wichtige Aspekte des Einsatzes direkt in der Software und direkt in der Praxis. Sie erhalten die Informationen aus erster Hand, da im Webinar Anwender, SoftENGINE-Partner, Supportmitarbeiter und Entwickler gleichermaßen zu Wort kommen.
Unser Anspruch ist dass Sie…
Ab Rev. 68504/S.i.E und Rev. 68556/Patch ist es nun auch für Bediener ohne Lizenz-Berechtigung für das Modul Finanzbuchhaltung möglich, aus den Adressstammdaten das entsprechende OP-Konto der Adresse zu öffnen.
In den Versionen davor erschien die Hinweismeldung: „Bediener hat keine Berechtigung zum Bearbeiten dieses Programmteils bzw. es ist keine Lizenz für dieses Modul vorhanden. Prg.Nr. 18097 – Modul 7“
Seit Rev. 67838 S.i.E. gibt es für die Änderung von bezahlten Buchungen ein weiteres Zugriffsrecht, welches im Standard aktiviert ist:
[FI2100, Nr: 117 - Buchungserfassung, beim Bearbeiten von Bezahlten/Disponierten Belegen Adressnummer/Belegnummer nicht änderbar]
Um Änderungen von bezahlten/disponierten Buchungen vorzunehmen, muss grundsätzlich das Zugriffsrecht
[FI2100, Nr: 030 - Buchungserfassung, Bezahlte/Disponierte Buchungsvorgänge bearbeiten]
aktiviert sein.
Wenn die Rechnung oder Gutschrift aus der Warenwirtschaft übernommen wurden, muss zusätzlich folgendes ZGR aktiviert werden:
[FIBUCH, Nr: 025 - Buchungssteuerung, Aus WAWI übernommene Buchungen in Fibu Ändern/Löschen]
Das bedeutet im Detail:
Ab Rev. 67838 / S.i.E. steht ein neues Zugriffsrecht zur Verfügung:
[FI2100, Nr: 116 - Buchungserfassung, Beim bearbeiten von Bezahlten/Disponierten Belegen Auszifferungen prüfen und Löschabfrage]
Dieses Recht ist im Standard aktiviert.
Wird bei aktiviertem Zugriffsrecht versucht, einen bereits ausgezifferten Beleg zu ändern, erhält man eine Abfrage, ob die Auszifferbuchungen gelöscht werden sollen.

Bestätigt man dies mit „Ja“ öffnet sich ein weiteres Fenster, in dem die zu löschenden Buchungen angezeigt werden. …
[weiterlesen]
Ist in den Basisdaten Finanzbuchhaltung -> Bearbeiten -> Stapelzuordnungen unter „Automatisches Ausziffern“ kein Buchungsstapel hinterlegt:

Wird beim Versuch, innerhalb der OP Verwaltung Belege auszuziffern, folgenden Hinweis angezeigt:

Ab Rev. 68106 / S.i.E. erhalten statt dieses Hinweises eine Abfrage, ob sie einen Stapel hinterlegen wollen.
Bestätigen sie dies mit „Ja“, öffnet sich automatisch das Fenster zur Zuordnung von Buchungsstapeln.
Nach der Zuordnung bitte die Basisdaten speichern (F10). …
[weiterlesen]
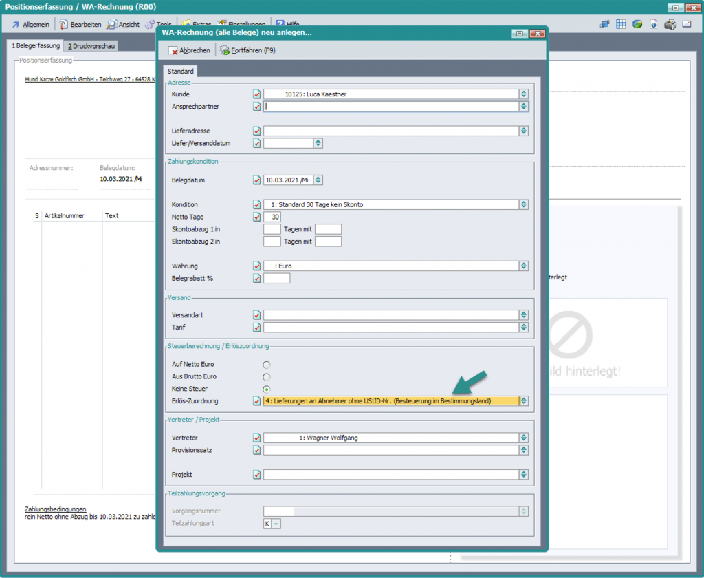
Bei steuerrelevanten Buchungen für Adressen mit Erlöszuordnung „4: Lieferungen an Abnehmer ohne UStID-Nr. (Besteuerung im Bestimmungsland)“ wird ab Rev. 68438/S.i.E. und Rev. 68460/Patch auch bei manuellen Aufteilungsbuchungen und bei Ausbuchungen innerhalb der OP-Verwaltung der EU-Steuercode in die Buchung übernommen.
Seit Rev. 68305 S.i.E. und Rev. 68348 Patch wird das EU-OSS Melde Quartal nur noch bei Warenwirtschafts-Belegen mit Erlöszuordnung „4: Lieferungen an Abnehmer ohne UStID-Nr. (Besteuerung im Bestimmungsland)“ in die Finanzbuchhaltung übernommen.
Wird innerhalb einer Aufteilungsbuchung ein Betrag in Fremdwährung negativ im Haben anstatt im Soll gebucht, hat der Währungsbetrag ein falsches Vorzeichen.
Dies kann sich unter anderem beim DATEV-Export bemerkbar machen.
Zu Korrektur steht ab Revision 68343/S.i.E. und 68344/Patch ein neues Zugriffsrecht zur Verfügung, welches vor der Buchungserfassung aktiviert sein muss.
Alternativ kann die Buchung natürlich auch statt negativ im Haben, positiv im Soll gebucht werden, dann entsteht dieses Problem nicht. …
[weiterlesen]
Ab Revision Revision 67807/PATCH und 68016/BETA gibt es in der Offenen Postenverwaltung für Debitoren im Selektionspool die Möglichkeit, bei Änderung der Zahlungsart auf Firmen- oder Basislastschrift auch die Mandats-ID der Offenen Posten zu ändern.
Wird auf Karteikarte „5 Selektionspool“ unter „Bearbeiten“ ➜ „Ändern/Ergänzen“ die Zahlungsart auf Firmen- oder Basislastschrift geändert, wird das Feld zur Erfassung der Mandats-ID frei.
Voraussetzung dafür ist, dass sich im Pool nur Offene Posten einer Adresse befinden. …
[weiterlesen]
Ab Revision 67845/Beta und 67846/Patch wurde die Prüfung, ob ein Buchungsvorschlag Sachkonten buchungsfähig ist, um eine zusätzliche Prüfung auf Kostenstellen-, Kostenträger- und Projektpflicht erweitert. Hat das zu bebuchende Sachkonto eine aktive Kostenstellen-, Kostenträger- oder Projektpflicht und das jeweilige Feld ist in der Buchung nicht befüllt, dann erfolgt keine Verbuchung. In der Buchungsvorschau ist eine entsprechende Hinweismeldung zu sehen.
Ab Revision 67834/BETA und 67830/PATCH gibt es die Möglichkeit eine Rückzahlung für stornierte Vorkasseaufträge über den Zahlungsverkehr abzuwickeln.
Über den Intelligenten Buchungsassistenten wird die Vorkassezahlung für den Auftrag gebucht, allerdings wird der Auftrag in der Zwischenzeit storniert.
Bezahlte und stornierte Aufträge können nun über den Zahlungsausgang rücküberwiesen werden.

Wird in den Basisdaten der Warenwirtschaft unter Bearbeiten -> Abruf – Vorkasseaufträge eine Beleggruppe angegeben, werden nur die stornierten-bezahlten Aufträge im Zahlungsverkehr vorgeschlagen, die sich in dieser Beleggruppe befinden. …
[weiterlesen]
Ab Revision 67760/BETA und 67761/PATCH sind in Neuinstallationen im OP-Konto zusätzlich folgende Spalten enthalten:
Offene Postenverwaltung Debitoren:
Zahlungskondition
Zahlungsart
Mandats ID
Belegnummer 2
Disponiert
Offene Postenverwaltung Kreditoren:
Zahlungskondition
Zahlungsart
Belegnummer 2
Da es sich beim OP-Konto um einen Selektionspool handelt, muss man bei Updateinstallationen die Felder einmal über die Eigenschaften einblenden.

Sofern man die Selektionspools für die OP-Verwaltung (im Mandanten im Verzeichnis SELPOOLS) löscht, werden die Pools für die OP Verwaltung neu angelegt und enthalten dann ebenfalls die neuen Spalten. …
[weiterlesen]
A-Konto-Zahlungen werden normalerweise durch den intelligenten Buchungsassistent oder durch den Multi-OP-Ausgleich erstellt. In beiden Fällen wird die nächste Nummer aus den Basisdaten übernommen.
Ab Rev. BETA 67710 wurden zusätzliche Felder eingeführt, um einen Bereich „A-Konto-Zahlung von – bis“ anzugeben. Sie finden diese in den Basisdaten der Finanzbuchhaltung im Menü „Bearbeiten âžœ Nummernkreise der Belege“.

Hier ist die letzte verwendete Nummer und der Nummernkreis zu finden. …
[weiterlesen]
Ab Revision 67600/BETA und 67596/PATCH gibt es in der Offenen Postenverwaltung für Debitoren und Kreditoren auf Karteikarte „5 Selektionspool“ unter „Bearbeiten“ âžœ „Ändern/Ergänzen“ nun auch die Möglichkeit, die Zahlungskondition der Offenen Posten, die sich im Selektionspool befinden, zu ändern.


Hinweis: Bei Updateinstallationen ist die Migration der Offenen Postenverwaltung erforderlich.…
Sofern der Intelligente Buchungsassistent anhand der Prüfroutine am Schluss einen Akontovorschlag erstellt hat, wurde der Umsatzstatus als grün/buchungsfähig gesetzt.

Ab Revision 67366/BETA und 67366/PATCH kriegen Akontovorschläge den Status gelb/zu prüfen.

Beispiel:Â Anhand der IBAN wird ein Debitor erkannt allerdings kein passender Offener Posten gefunden und eine Akontozahlung vorgehschlagen.
Außerdem werden für Zahlungsausgänge keine Akontovorschläge erstellt.Â
Bei Zahlungseingängen wird nur noch eine Akontozahlung vorgeschlagen, wenn die Adresse in der IBAN Erkennung steht. …
[weiterlesen]
Ab Revision 67420/BETA und 67366/PATCH gibt es in der Offenen Postenverwaltung für Debitoren und Kreditoren auf Karteikarte „5 Selektionspool“ unter Bearbeiten > Ändern/Ergänzen auch die Möglichkeit das Feld „OP-Status“ (310_1) in den Offenen Posten, die sich im Selektionspool befinden, zu ändern.


Hinweis:Â Bei Updateinstallationen ist die Migration der Offenen Postenverwaltung erforderlich.…
Ab Revision 67420/BETA gibt es im Bankenstamm die Möglichkeit einzustellen, welche Offenen Posten geprüft werden sollen:

Mit dieser Einstellung wird festgelegt, ob die Prüfung für alle Personenkonten oder nur für Kunden bzw. Lieferanten ausgeführt werden soll. Einschränkungen sind hier sinnvoll, wenn ein Bankkonto beispielsweise nur für Kundenzahlungen genutzt wird. In diesem Falle beschleunigt sich die Erkennung erheblich.
Tipp:
Über Tools „Details zur Erkennung“ oder direkt mit der Tastenkombination STR+F11 rufen Sie in der Umsatztabelle am Umsatz die Erkennungsdetails auf. …
[weiterlesen]
Dieser Artikel beschreibt die Einstellungen beim Leistungserbringer (also der Abrechnung ohne Umsatzsteuer).
Die Darstellung als Leistungsempfänger finden Sie in diesem WIKI Artikel https://staging.wiki.softengine.de/13436/
Wenn nur wenige Artikel an meist die gleichen Auftraggeber (typische Situation „Subunternehmer“ berechnet werden, ist der in diesem WIKI vorgeschlagene Weg wahrscheinlich der einfachste. Sollten viele Artikel an unterschiedliche Rechnungsempfänger mal mit und mal ohne §13b (Reverse Charge) berechnet werden, dann kann das System entsprechend eingerichtet werden. …
[weiterlesen]
Die Arbeitsweise in Ihrer SoftENGINE ERP ist in WEBWARE und WinGUI/BüroWARE gleichartig.
Dieser Artikel gilt für daher für alle Versionen gleichermaßen. Beispiel-Screens wechseln ggf. zwischen den Darstellungsvarianten.
Migration prüfen und ff. durchführen
Prüfen Sie zunächst, ob das neue Teilzahlungsmanagement aktiv ist, ggf. müssen Sie eine Migration ausführen.

Im Bereich MIGRATION ERP V6.X finden Sie das Teilzahlungsmanagement.

Schalten Sie dieses ein, falls es nicht aktiv sein sollte. …
[weiterlesen]
Artikelindex
Die Wirkungsweise von Kontenzuordnungen
WinUI
WebUI
Aktuell werden offene Posten beim automatischen Buchungsvorschlag nicht berücksichtigt/zugeordnet, wenn die Zahlungsart im OP auf „Zur Zahlung gesperrt“ (FPOS_181_1) steht.
Ab Revision 66168/PATCH und 66173/BETA gibt es folgendes neues Zugriffsrecht, damit solche OPs berücksichtigt werden:
[FIINBU,45 - Gesperrte OP's bei der Erstellung von Buchungsvorschlägen berücksichtigen]
Hat ein Umsatz ein unterschiedliches Buchungs- und Wertstellungsdatum, wird für die Buchung das Buchungsdatum verwendet.


Ab Revision 67105/BETA und 67106/PATCH gibt es folgendes neues Zugriffsrecht:
[FIINBU, Nr: 044 – Intelligenter Buchungsassistent, Wertstellungsdatum als Buchungsdatum verwenden]
Wird das Recht aktiviert, wird das Wertstellungsdatum als Buchungsdatum gesetzt.
Grundsätzlich können die Umsätze der einzelnen Länder und die darauf anfallenden Steuern auf jeweils ein gemeinsames Konto gebucht werden. Trotzdem gibt es immer wieder die Anforderung, dass eine getrennte Buchung auf einzelne Länder erfolgen soll.
Im nachfolgenden Artikel wird beschrieben, wie Sie das lösen können.
Sie benötigen dafür die Kontenzuordnungen, Steuerschlüssel, Sachkonten und die Länderverwaltung.
Beginnen Sie zunächst damit, die Konten anzulegen, auf die gebucht werden soll. …
[weiterlesen]
Grundsätzlich sollten Kosten und Erlöse in dem Monat gebucht werden, in welchem sie anfallen. In der Praxis wird das unterjährig häufig nicht so realisiert, da der Arbeitsaufwand dafür eingespart werden soll.
Im Zusammenhang mit den Corona-Hilfe wird eine korrekte Buchung wichtig, denn die Hilfen werden für die einzelnen Monate gewährt und sind je nach Höhe der Erlöse ggf. deutlich niedriger oder höher. …
[weiterlesen]
Im Zahlungsausgang wird ein Zahlungsvorschlag manuell erstellt. Es wird eine Akontozahlung für einen Lieferanten überwiesen.


Wenn im Intelligenten Buchungsassistenten der Vorschlag eingelesen wurde, wurde anstatt einer Akontozahlung eine OP-Zahlung ohne Belegnummer vorgeschlagen.
Die Verbuchung war dann auch nicht möglich.


Das wurde ab Revision 66690/BETA und 66696/PATCH behoben.

Sofern der Intelligente Buchungsassistent den Zahlungsstapel aus dem Zahlungsverkehr nicht automatisch erkennt, kann man im Dialog „Buchungsvorschlag bearbeiten“ diesen über die Funktion „Sammelzahlung Zahlungsverkehr STRG+7“ zuordnen.
Wurde im Zahlungsverkehr kein Skonto abgezogen aber der Offenen Posten hatte eine Zahlungskondition mit Skonto hinterlegt, ist bei der Funktion „Sammelzahlung Zahlungsverkehr STRG+7“ Skonto ermittelt und vorgeschlagen worden.
Ab Revision 66668/BETA und 66670/PATCH wurde die Funktion angepasst. …
[weiterlesen]
Bisher war es bei Auswertungen der Finanzbuchhaltung nur möglich, Kontenbereiche für eine Selektion vorzugeben.
Möglich war Kontonummer von-bis und Kontenklasse (die Kontenarten) von-bis.

Auch bei Personenkonten bestand nur die Möglichkeit einer Bereichsauswahl:

Die Selektion mehrerer, nicht aufeinanderfolgender Konten war nicht möglich.
Mittels der neuen Kontenzusammenstellungen in den Revisionen ab 66382, besteht diese Möglichkeit.
Sie finden die Kontenzusammenstellungen im Informationszentrum Finanzbuchhaltung.

Im Menü „Extras“ öffnen Sie die Kontenzusammenstellungen. …
[weiterlesen]
Unter Umständen gibt es im Kontoauszug Umsätze, welche exakt gleich sind. Durch die im InBu durchgeführte Prüfung auf doppelte Umsätze wurde dann nur eine der Positionen im InBu aufgeführt. Doppelt in diesem Fall heißt, dass das Datum, der Verwendungstext und der Betrag dieser Umsätze identisch sind.
Ab Revision 66467/BETA und 66443/PATCH gibt es folgendes neues Zugriffsrecht:
[FIINBU, Nr: 043 - Intelligenter Buchungsassistent, Buchungsschlüssel Bankreferenz und Kundenreferenz aus MT-940 auswerten]
Mit aktiviertem Recht, wird das Einlesen einer MT 940 Datei erweitert. …
[weiterlesen]
Die Meldung des FIBU-Prüflauf „Soll/Haben nicht identisch mit Buchungen…“ und der Aufforderung zur Reorganisation hat bei Anwendern mitunter dazu geführt, dass nicht weitergearbeitet wurde, obwohl das grundsätzlich problemlos möglich war.
Daher wurde eine unterschiedliches Verhalten des Prüflaufs je nach Berechtigungsstatus des Anwenders eingeführt.
Seit Revision 56786 gibt es ein neues Zugriffsrecht, welches im Standard aktiviert ist:
[FIPRUEF, Nr: 039 - Buchhaltungsprüflauf, Detailangaben zur Prüflaufmeldung "Soll/Haben nicht identisch mit Buchungen" nur für Administrator ausgeben]
Alle anderen Benutzer erhalten die neue, „entschärfte“ Fehlermeldung:
„Im Prüflauf wurden fehlende Transaktionsbestätigungen festgestellt. …
[weiterlesen]
Wird innerhalb der Kasse eine Anzahlung auf einen Vorjahresauftrag geleistet, kommte es im aktuellen Jahr bei der Übergabe in die Finanzbuchhaltung zu der Fehlermeldung
„Buchungsdatum liegt nicht im aktuellen Geschäftsjahr“
Dazu aktivieren sie bitte folgendes Zugriffsrecht und bereiten den Z-Bon neu zur Übergabe an die Finanzbuchhaltung auf:
[kass08, Nr: 006 – Kasse Fibu Übernahme, Z-Bon Datum als Buchungsdatum verwenden]

Hinweis:
Dieses Zugriffsrecht
[kass08, Nr: 006 – Kasse Fibu Übernahme, Z-Bon Datum als Buchungsdatum verwenden]
ersetzt in der Regel auch das folgende veraltete Zugriffsrecht:
[kass08, Nr: 005 – Kasse Fibu Übernahme (NB), Belegdatum als Buchungsdatum verwenden]
Sie dürfen in jedem Fall nicht beide Zugriffsrechte aktiviert haben. …
[weiterlesen]
Ab BW Beta Revision 66262 und Patch Revision 66260
Mit dieser Programmänderung wurde ein Anpassung vorgenommen. Damit wird gesichert dass, wenn an der Kasse Aufträge mit Nebenkosten geholt und bezahlt werden, eine korrekte Übergaben der Buchungsdaten an die Finanzbuchhaltung erfolgt.
Die Nebenkosten werden dafür bei der Übernahme in einen Kassenbon in Artikelpositionen umgewandelt.
Dafür müssen in den Basisdaten der Warenwirtschaft unter Beleg-/Nebenkosten die Artikel hinterlegt werden, welche dann beim Holen eines Belegs als normale Artikelposition übernommen werden. …
[weiterlesen]
Ab Rev. 65522 S.i.E. gibt es zwei neue Zugriffsrechte:
[IMPORTFIBU, Nr: 027 – Datenimport Standardschnittstelle Fibu, Prüfung auf Kostenstellenpflicht bei Nebenkosten]
[IMPORTFIBU, Nr: 028 – Datenimport Standardschnittstelle Fibu, Prüfung auf Kostenstellenpflicht bei Positionen]
Hat das zu bebuchende Sachkonto unter „Kostenrechnung“ die Kostenstellenpflicht aktiviert, kann mit Hilfe dieser beiden Zugriffsrechte vor der Übernahme in die Finanzbuchhaltung geprüft werden, ob im Beleg in der Position und/oder bei den Nebenkosten auch tatsächlich eine Kostenstelle hinterlegt wurde. …
[weiterlesen]
Ab Revision 70319/BETA und 70310/PATCH wurde das Recht
[FIINBU, Nr: 042 - Intelligenter Buchungsassistent, Erkennung mit Prüfung auf mehrere Belegnummer im Verwendungstext]
auf zwei Zugriffsrechte gesplittet und umbenannt.
Das Recht
[FIINBU, Nr: 042 - Intelligenter Buchungsassistent, Erkennung mit Prüfung auf mehrere Belegnummer im Verwendungstext bei Zahlungseingängen]
greift nun nur bei Zahlungseingängen und
[FIINBU, Nr: 050 - Intelligenter Buchungsassistent, Erkennung mit Prüfung auf mehrere Belegnummer im Verwendungstext bei Zahlungsausgängen]
bei Zahlungsausgängen. …
[weiterlesen]
Um in die Länderstamm zu gelangen, müssen Sie im Bereich „WEBWARE Objekte“ unter „Einstellungen“ die Basisdaten „Warenwirtschaft“ öffnen.

Hier finden Sie bei den „weiteren Einstellungen“ die Länderverwaltung.

Dort stehen unter „Tools“ verschiedene Prüfungen zur Verfügung.
Hier können Kunden, Lieferanten oder alle Lieferadressen geprüft werden.
Weiters kann hier auch der SoftENGINE Länderstamm Standard hergestellt werden (siehe auch https://staging.wiki.softengine.de/27156/).

Nach Auswahl des zu prüfenden Datenbereiches, erscheint eine Tabelle mit den fehlerhaften Datensätzen. …
[weiterlesen]
Ab Rev. 65159 S.i.E. gibt es ein neues Zugriffsrecht, welches bei Neuinstallationen bereits aktiviert ist.
[kass08, Nr: 004 - Kasse Fibu Übernahme (NB), Anzahlungen auf Kunde statt Verrechnungskonto buchen]
Wird bei aktiviertem Zugriffsrecht, eine Komplett bzw. Teilzahlung für einen Auftrag vorgenommen, wird im Zuge des Kassenabschlusses eine zusätzliche Buchung Personenkonto an erhaltene Anzahlungen erzeugt. Diese Anzahlungen werden im Zuge der Übernahme der Kassenberichte in die Finanzbuchhaltung saldiert pro Kunde verbucht. …
[weiterlesen]
Um in die Länderstamm zu gelangen, müssen Sie im Designer Modus im Baum unter Einstellungen > Warenwirtschaft auf das Tabellenmenü „Länderverwaltung“ springen.

Dort finden Sie dann unter Tools, verschiedene Prüfungen. Hier können Kunden, Lieferanten oder alle Lieferadressen geprüft werden. Weiters kann hier auch der SoftENGINE Länderstamm Standard hergestellt werden.

Nach Auswahl der zu prüfenden Selektion, erscheint eine Tabelle mit den fehlerhaften Adressen. …
[weiterlesen]
Ab Revision 654793/BETA gibt es im Dialog der IBAN-Erkennung unter Tools die Funktion „IBANs aus Adressstamm in Erkennung schreiben„.
Sobald die IBAN in der Erkennungsdatei steht, kann diese für die Erkennung im Intelligenten Buchungsassistenten verwendet werden.
Zur Info:
In die IBAN-Erkennung kommt eine IBAN rein, wenn ein Umsatz im InBu gebucht wird.
Oder die IBAN wird in der Erkennung hinzugefügt, wenn eine Adresse nach Änderung gespeichert wird und diese Adresse eine IBAN hat die noch nicht in der Erkennung steht. …
[weiterlesen]
Ab Revision 65422/BETA gibt es folgendes neues Zugriffsrecht:
[FIINBU, Nr: 040 - Intelligenter Buchungsassistent, Kontoinhaber in Vorschlag für Verwendungstext]
Ist das Recht aktiviert, wird am Anfang des Buchungstextes der Kontoinhaber eingefügt.
Vorher:

Nachher:

Sollte ein Kennzeichen für den Verwendungstext in den Bankstammdaten definiert sein, wird dieses natürlich auch berücksichtigt, siehe:
Intelligenter Buchungsassistent: Kennzeichen Verwendungszweck
Es gibt Einstellungen, dass ein buchungsfähiger Umsatz gelb ist.
Wird dieser Umsatz geöffnet und verlässt man den Dialog „Buchungsvorschlag bearbeiten“ kommt eine Abfrage, ob dieser verbucht werden soll.
Bei NEIN, wird der Umsatz automatisch grün und gilt als geprüft.
Ab Revision 65473/BETA gibt es folgendes neues Zugriffsrecht:
[FIINBU, Nr: 041 - Intelligenter Buchungsassistent, Abfrage ob beim Beenden der Erfassung von Buchungsvorschlägen der Umsatz als buchungsfähig gekennzeichnet werden soll]
Ist das Recht aktiviert, kommt beim Verlassen des Umsatzes, wenn dieser nicht gebucht wird die Abfrage, ob der Umsatz gelb bleiben oder grün werden soll. …
[weiterlesen]
Beim Importieren von Kontoauszügen können die zuvor erstellten Importdefinitionen mit den dementsprechenden Feldzuweisungen ausgewählt werden.
Sofern beim Datum ein anderes Format eingestellt wurde, ist diese Einstellung für die nächste Verwendung der Schablone nicht beibehalten worden.

Das ist ab Revision 65473/BETA und 65467/PATCH geändert. …
[weiterlesen]
Ab Revision 65264/BETA gibt es im Dialog zum Einlesen der Umsätze folgendes neues Feld:
„Beim Einlesen der Umsätze Buchungsvorschlag erstellen“Â

Sofern diese Einstellung deaktiviert wird, wird zu keinem Umsatz ein Buchungsvorschlag erstellt.
Die Geschwindigkeit beim Einlesen ist dabei sehr schnell, weil keine Prüfungen stattfinden.
Im Standard ist das Flag aktiviert und es werden Buchungsvorschläge erstellt.
Außerdem gibt es in der Umsatztabelle die neue Funktion „Buchungsvorschläge ALLER Umsätze löschen (STRG+ALT+SHIFT+F4)“. …
[weiterlesen]
Ab Revision 65243/BETA gibt es das Zugriffsrecht
[FIINBU, Nr: 039 - Intelligenter Buchungsassistent, Art der Ermittlung einer Adresse wird als Hinweis für Erstellung eines OP-Vorschlages verwendet].
Damit kann der Erkennungsvorgang geändert werden.
Wird eine Kontonummer anhand der Offenen Posten und einem Hinweis im Verwendungszweck gefunden, wird sich dieser Zusammenhang gemerkt und nur noch OP-Vorschläge gemacht die dazu passen.
Beispiel:
Im Verwendungstext wird die Belegnummer 3 eines OP’s gefunden und damit die Adresse. …
[weiterlesen]
Grundsätzlich ist klar, was ein Kreditlimit bewirkt ➜ ein Kunde soll nur bis zu einer Grenze Lieferungen/Rechnungen erhalten.
Einzustellen ist das Kreditlimit in den Stammdaten des Kunden (Sichtweise FIBU) im Menü „Bearbeiten âžœ Optionen/Parameter âžœ Kreditlimit“.

Hier wird der Betrag vorgegeben, auf den geprüft werden soll. (Die weiteren Felder werden in der Folge noch erläutert.)

Der hier eingetragene Betrag darf nicht überschritten werden. …
[weiterlesen]
Ab Revision 65015/BETA und 6509/PATCH wurden Änderungen gemacht.
Im Intelligenten Buchungsassistenten im Dialog „Buchungsvorschlag bearbeiten“ wurden über das Tool „Offene Posten zur Zahlung vorschlagen“ auch stornierte Buchungen in die Tabelle geladen.
Außerdem standen die auch in der Tabelle „Auswahl Posten“ bei OP-Zahlungen zur Auswahl.
Das ist korrigiert.
Stornierte Buchungen hatten außerdem in der Offenen Postenverwaltung einen Offenen Betrag.
Es gibt nun ein neues Zugriffsrecht, welches im Standard deaktiviert ist:
[FIBUCH, Nr: 041 - Buchungssteuerung, Offener Betrag beim Stornieren einer Buchung auf 0 setzen]
Dabei wird bei stornierten Belegen kein OP Betrag mehr gesetzt. …
[weiterlesen]
Ab Revision 65015/BETA ist es möglich, Umsätze in der Standard Buchungserfassung zu bearbeiten.
Dazu kann entweder über das Menü „Bearbeiten“  die Funktion „Bearbeiten in der Standard Buchungserfassung“ oder direkt die Tastenkombination <STRG+RETURN> ausgeführt werden.

Komfortfunktionen des Intelligenten Buchungsassistenten stehen in der Standard Buchungserfassung nicht zur Verfügung.

Das Speichern der Buchung ist nur möglich, wenn der Buchungsbetrag dem Umsatzbetrag entspricht.
Sobald die Buchung abgeschlossen ist, wird der Umsatz als „Gebucht“ markiert und und auch auf die entsprechende Karteikarte verschoben. …
[weiterlesen]
Aufgrund einer Änderung bezüglich dem Verschieben von Stapeln im Zahlungsverkehr bei OP-Überzahlungen kam es zu einem Fehler.
Beim Verlassen des Kontoauszuges wird die Prüfung auf den Zahlungsverkehr gemacht.
Dabei wurden Zahlungsstapel auf Karteikarte „3 Zahlung abgeschlossen und Bank gebucht“ verschoben, obwohl die Offenen Posten darin noch nicht ausgeglichen waren.
Das hatte zur Folge, dass der Stapel auf Karteikarte 3 leer und die darin enthaltenen OPs wieder offen waren. …
[weiterlesen]
Beim Einsatz der Kostenrechnung ist es möglich, Kosten für den Bezug von Waren (oder im Warenausgang die Erlöse für Ausgangsfrachten) auch auf Kostenstellen zu buchen.
Folgendes muss dafür vorbereitet sein:
Bei der Belegerfassung muss dann die Kostenstelle erfasst oder für einen automatischen Eintrag kalkuliert werden.
Beachten Sie dabei, dass es 2 unterschiedliche Kostenstellen-Stammdaten. Nutzen Sie für den vorliegenden Fall unbedingt die Fibu-Kostenstellen. …
[weiterlesen]
____________________________________________________
Wiki-Aktualisierung 28.01.2022Â
Ab Revision 71921/BETA wurden folgende Zahlungsverkehrsformulare angepasst:
FMTFIZVK.670, FMTFIZVK.671, FMTFIZVK.672, FMTFIZVK.650, FMTFIZVK.651, FMTFIZVK.652
Man kann nun in den Feldern „Kennzeichen Sammellastschrift“ und „Kennzeichen Sammelüberweisung“ einen eigenen Wert hinterlegen, welcher dann samt der Gruppennummer in der XML an die Bank übergeben wird.
Falls in den Feldern ein Wert hinterlegt ist, wird das Prefix aus diesen Felder in der XML verwendet, ansonsten „GR“. …
[weiterlesen]
Umsätze können erst verbucht werden, wenn der komplette Umsatzbetrag aufgeteilt und kein verbleibender Betrag mehr übrig ist. Der Status erscheint dann als „grün – buchungsfähig“.
Es kommt vor, dass ein Teilbetrag des Umsatzes noch nicht gebucht werden kann, weil noch Klärungen notwendig sind.
Ab Revision 64620/BETA und 64617/PATCH gibt es im Dialog „Buchungsvorschlag bearbeiten“ im Modul mit der Auswahl der Buchungsvorschläge die neue Funktion „Restbetrag auf Verrechnungskonto buchen„. …
[weiterlesen]
Ab Revision 64620/BETA und 64617/PATCH gibt es in der Detailinformation eine Vorlage, in der beim Buchungsvorschlag zusätzlich zur Belegnummer noch der Rechnungsbetrag angezeigt wird. (Das betrifft die HTML Vorlage Kontoauszug.template.htm. )

Unter „Ansicht“ kann die „Detailinformation“ auf eine andere Vorlage umgeschaltet werden.
Siehe auch: Intelligenter Buchungsassistent: Ansicht ‚Detailinformation‘ wechseln und HTML Vorlagen individualisieren
Diese Vorlagen können auch individualisiert werden.
Siehe auch: Intelligenter Buchungsassistent: Belegfelder in HTML anzeigen …
[weiterlesen]
Das Aktivieren des Zugriffsrechtes
[FIINBU, Nr: 017 - Intelligenter Buchungsassistent, Prüfung ob Umsatz bereits eingelesen wurde mittels Hashwert durchführen anstatt Tageslaufnummer]
verhindert das doppelte Einlesen von Umsätzen im Intelligenten Buchungsassistenten.
Dabei wird beim Einlesen auf den Betrag, das Datum und den Verwendungstext geprüft.
Gibt es allerdings einen Umsatz mit dem gleichen Datum, Betrag und Verwendungstext, einmal als Zahlungseingang und einmal als Zahlungsausgang, wird nur einer der beiden Umsätze eingelesen. …
[weiterlesen]
Im Kontoauszug war das Abstimmen von markierten Buchungen trotz Saldo „-0,00/0,00“ nicht möglich.
Die Funktion im Menü „Tools“ war deaktiviert und konnte nicht ausgewählt werden.

Das ist ab Revision 64514/BETA und 64515/PATCH korrigiert.
Beim GDPdU-Export wird das komplette Geschäftsjahr (Belegzeitraum) exportiert, in dem man sich befindet und den Export startet.
Ab Revision 64525/BETA wird nach dem Start des GDPdU-Exports im „Bitte warten Schirm“ der komplette Zeitraum angezeigt, der exportiert wird.

Außerdem wird der Zeitraum so auch in der Ordnerstruktur dargestellt.
Sofern man im Zahlungseingang bei der Selektion zum Zahlungsvorschlag bei den „Optionalen Einstellungen“ keinen „Minimalbetrag“ (5038_12) hinterlegt hatte, wurden Adressen mit Gesamtbetrag 0,- € in den Vorschlag aufgenommen. Das passiert, wenn z.B. eine Rechnung und Gutschrift in derselben Höhe im Vorschlag sind.
Das hatte zur Folge, dass diese Position bei der Bank abgelehnt wird und zu einer Fehlermeldung führt. …
[weiterlesen]
Der Standardfall in der Praxis wird sein, dass ein Kunde, mit dem Lastschrift vereinbart wurde, auch die meisten Belege mit Zahlart „per Lastschrift“ erhält.
Dafür muss vorhanden sein:
Damit wird bei einem neuen Beleg automatisch das SEPA-Standardmandat eingetragen und die Zahlart „Lastschrift“ vergeben. …
[weiterlesen]
Bisher war das Anlegen einer zweiten PayPal Bank nicht möglich.

Ab Revision 64156/BETA und 64145/PATCH wurde das geändert, sodass das nun umgesetzt werden kann.
Pro Banknummer werden im Mandanten die PayPal Account Daten gespeichert. (PAYPAL…..03 oder PAYPAL…..04, usw.).
Es können eigene Buchungsstapel mit der Buchungsverarbeitungsart „102 Intelligenter Buchungsassistent“ für jede PayPal Bank erstellt und die Transaktionen über den Intelligenten Buchungsassistenten wie gewohnt abgeholt werden. …
[weiterlesen]
Sofern man im Dialog „Buchungsvorschlag bearbeiten z.B. über Tools mehrere Offene Posten eines Personenkontos in die Tabelle ladet, ist das direkt mit Zahlungsvorschlag möglich.
Wenn der Umsatzbetrag aufgeteilt und der verbleibende Betrag 0 ist, werden weitere Offene Posten ohne Zahlbetrag/Buchungsbetrag in die Tabelle geladen.
Ab Revision 63992/BETA und 64145/PATCH werden Buchungszeilen ohne Zahlbetrag/Buchungsbetrag nicht mehr in der Buchung berücksichtigt.


Zudem gibt es unter Tools die neue Funktion „Buchungszeilen ohne Zahlbetrag löschen“. …
[weiterlesen]
Wurde bei einer Zahlungsbuchung mehr als ein Vorkasse Auftrag bezahlt, ist bei der Wawi Fibu Übernahme die Auflösung der Anzahlung mehrfach gebucht worden.
So viele Aufträge, die in diesem Buchungsvorgang bezahlt wurden, so oft wurde die Auflösung der Anzahlung pro Beleg gebucht.


Das ist ab Revision 63875/BETA und 63940/PATCH behoben.
Wurde innerhalb des Adressstamms eine Adresse blockiert, wird diese ab Rev. 63914 / S-i-E und Rev. 63916 / Patch trotzdem bei sämtlichen Auswertungen im Bereich Finanzbuchhaltung berücksichtigt. Wie z.B. Offene Posten, Summen Saldenliste, Mahnwesen, Zahlungsverkehr. Für den Fall, dass das nicht erwünscht ist, steht folgendes Zugriffsrecht zur Verfügung: [DRUCK_ALLG, Nr: 032 – Allgemeine Druckeinstellungen (V4.3), Gesperrte Adressen in Fibu-Auswertungen ignorieren]
Im Zahlungseingang und -ausgang war es möglich, auf Karteikarte „2 An Bank übergeben/übertragen“ innerhalb des Stapels Adressen hinzuzufügen.
Dadurch wurde der Zahlungsstapel fehlerhaft.
Ab Revision 63824/BETA und 63820/PATCH wurde das unterbunden.
Zahlungsstapel, die an die Bank übergeben wurden, können nicht mehr bearbeitet werden.
Es ist nur möglich den Zahlungsstapel von Karteikarte 2 auf 1 zu verschieben (Stapel öffnen > Positionen mit <+> markieren > Tools -> in einen neuen Stapel). …
[weiterlesen]
Nach dem Löschen einer Adresse aus dem Mahnvorschlag, wurde die Tabelle der Belege nicht aktualisiert.

Das ist ab Revision 63741/BETA und 63681/PATCH behoben. …
[weiterlesen]
Die PUT_RELATION 158 wurde ab Revision 63704/BETA angepasst.
Man kann für den Parameter „Belegnummer“ auch den Wert „AKONTO“ übergeben.
Die Belegnummer wird dann automatisch ermittelt, sowie es auch beim Multi-OP-Buchen der Fall ist.
Beispiel: PUT_RELATION[158!4!1200/000!01.04.2021!AKONTO!Auto-Akonto!S!44,55!10000]…
Seit Revision 62921/BETA gibt es das neue Zugriffsrecht
[EBANKING, Nr: 019 - E-Banking Einstellungen, Bankkontakt in Webware getrennt führen],
um für WEBWARE einen Bankkontakt getrennt von der wwwin32.exe führen zu können.
Dieser Bankkontakt landet im Verzeichnis „MANDANT\EBANKING\WW\“.
Ist das ZGR aktiviert, sollte man in der WWAPP und wwwin32.exe jeweils einen neuen Bankkontakt anlegen, damit diese dann getrennt gespeichert werden.
Ab Revision 63555/BETA und 63527/PATCH wird in der Ansicht der Detailinformation ein eigener Block mit dem Kontensaldo angezeigt.
Dieser kann im Menü unter Einstellungen pro Karteikarte ein- ausgeblendet werden.
Die Einstellung kann pro Karteikarte (noch zu buchen, alle, gelb, rot, grün, gebucht, alle) getroffen werden und richtet sich im Dialog „Buchungsvorschlag bearbeiten“ auch nach dieser.


Hinweis: Bei Updateinstallationen ist die Migration des Intelligenten Buchungsassistenten erforderlich.…
Ab Revision 63454/BETA und 63495/PATCH
Nach erfolgter Änderung werden, sofern das Personenkonto in Fremdwährung geführt wird,  im OP-Konto Fremdwährungsfelder angezeigt.
Zahlungen FW (294_12)
EWU Faktor 601_10
Disponiert in Währung 623_12
OP in Währung 611_12
Währungseinheit 335_2
Bei Konten ohne Währung, werden diese Felder ausgeblendet.
Diese Änderung gilt für die Offene Postenverwaltung Debitoren und Kreditoren.
Da es sich beim OP-Konto um einen Selektionspool handelt, muss man bei Updateinstallationen die Felder einmal über die Eigenschaften einblenden. …
[weiterlesen]
Nach allen Vorbereitungen können nun Belege mit Fremdsteuer erfasst werden.
Erstellen Sie einen neuen Beleg mit einem (auf Erlösart 4 umgestellten) Kunden:

Die Steuer (im Beispiel 20%) wird korrekt geladen und berechnet.

Auch der Ausdruck enthält die richtige Steuer:

Bei der Übernahme in die Finanzbuchhaltung werden die Steuer und Umsatz auf die korrekten Konten gebucht.

Hier noch ein Belegbeispiel für einen anderen EU-Staat. …
[weiterlesen]
Mit Deaktivieren des Zugriffsrechts
[FI2100, Nr: 105 - Buchungserfassung, Autosearch in Buchungsmaske deaktivieren]
ist es möglich, die Autosearch in der Buchungsmaske für alle Felder zu aktivieren.
In den Felddetails kann im Feld „Automatische Suche“ (362_5) die Suchart hinterlegt werden, womit definiert wird, was genau durchsucht werden soll.

Die Suchart „3 Sachkonten“ hat Sachkonten UND Personenkonten durchsucht.
Ab Revision 63309/BETA und 63400/PATCH wurde diese umbenannt in „3 Konten“. …
[weiterlesen]
Kasse 4.1 – Bereich Tagesabschluss
Ab BW Revision 62490
Mit dieser Programmänderung wird auf dem Ausdruck des Tagesabschlusses die Belegnummer einer OP-Zahlung angedruckt. Das gilt sowohl bei Kunden OP-Zahlungen als auch bei Lieferanten OP-Zahlungen.
Beim Buchen einer steuerpflichtigen Anzahlung über den Intelligenten Buchungsassistenten wurden zusätzlich zwei Buchungszeilen (Kunde an Verrechnungskonto Anzahlungen) vorgeschlagen.

Das wurde ab Revision 63217/BETA und 63292/PATCH geändert, sodass diese der gleichartigen Buchung über den Multi-OP (F7) entsprechen und bei der Wawi-Fibu-Übernahme die automatische Auflösung der Anzahlungen funktioniert.
Steuerpflichtige Anzahlung gebucht über den Multi-OP (F7):Â

Steuerpflichtige Anzahlung nach Änderung im Intelligenten Buchungsassistenten:Â
Ab Revision 62893/BETA und 63110/PATCH kann über einen Neuanlage-Dialog für Mahngruppen zur Bezeichnung auch die Nummerierung frei vergeben werden.

Ab Rev. 63003 Beta und Rev. 62995 Patch ist es möglich auch größere Datenmengen an Datev zu übergeben, da Datev konform, pro 999.997 Buchungen eine eigene Export Datei erzeugt wird.
![]()
Bisher gab es die Empfehlung ab ca. 100.000 Buchungen den Export pro Quartal durchzuführen.
Aufgrund der Umsetzung eines Wunsches gab es den Nebeneffekt, dass beim Erfassen eines Beleges die MandatsID des abweichenden Debitors nicht mehr übernommen wurde.
(Wunsch: SEPA Lastschriftmandat bei unterschiedlichen Adressenummern verwenden)

Das ist ab Revision 62962/BETA und 62963/PATCH behoben.
Bei Sachkontenbuchungen mit Steuer wurde der Steuerbetrag unter Umständen nicht berechnet, sofern das Recht
[FEHLER3, Nr: 048 – Fehlerbereinigung III, Rechenfunktionen in Kalkulationen aktivieren]
deaktiviert war.

Dieses Recht ist in Standard Neuinstallationen bereits aktiviert.
Ab Revision BETA/62616 und PATCH/62617 ist es fix (auch bei Updates) aktiviert und wurde entfernt. …
[weiterlesen]
Aktualisierung 29.11.2021:
Das Recht ist ab Revision 70611/BETA und 70600/PATCH im Standard aktiviert.
__________________
Ab Revision 62795/BETA und 62866/PATCH gibt es ein neues Zugriffsrecht:
[FIINBU, Nr: 035 - Intelligenter Buchungsassistent, Optimierte Prüfung auf OP]
Ist dieses Zugriffsrecht aktiviert, wird beim Einlesen der Kontoauszüge eine performantere Variante bei der Erstellung der Buchungsvorschläge verwendet, was das Einlesen beschleunigt.
Technische Details:
Es wurde ein neues Flag für den Einlese-Dialog eingeführt: Cache verwenden – 1158_1 (nicht auf der Maske eingebunden)
Die Vorbelegung dieses Flags wird anhand des neuen genannten Zugriffsrechtes gemacht. …
[weiterlesen]
Sofern ein Gegenkonto im Buchungssatz gefehlt hat, war der Umsatz gelb, in der Buchungsvorschau stand dennoch „Verbuchung möglich“.
Das Buchen des Umsatzes hat trotzdem richtigerweise nicht funktioniert.
Beispiel:Â
Beim Buchen einer Rücklastschrift werden Gebühren für Kunden in der Buchungsmaske erfasst.Â
In den Basisdaten (Automatikkonten) wurde kein Konto für die Gebühr hinterlegt und dieses fehlt nun auch im Buchungssatz.Â



Ab Revision 62893/BETA und 62895/PATCH wurde die Meldung angepasst. …
[weiterlesen]
Aufgrund einer Änderung wurde die Anzahl der importierten Datensätze mit 0 dargestellt.
Nach dem Schließen des Dialoges wurde der Kontoauszug allerdings eingelesen.
Die Meldung wurde mit Revision 62843/BETA und 62844/PATCH angepasst.

Nähere Infos zum Importieren der Kontoauszüge finden Sie in folgendem Wiki-Artikel:
Intelligenter Buchungsassistent: Kontoauszug importieren …
[weiterlesen]
Serverprozesse ermöglichen das automatische Ausführen von Aktionen, welche normalerweise manuell gestartet werden.
Dadurch ist es auch möglich, die Übernahme der WAWI-Belege in die Finanzbuchhaltung durchzuführen.
Voraussetzung ist, dass Serverprozesse lizensiert sind.
Serverprozesse werden einem Bediener zugeordnet, es muss also mindestens ein spezieller Bediener dafür angelegt werden.
Öffnen Sie die Bedienerverwaltung:

Legen Sie einen Bediener mit der Bedienerart „04: Workflowserver“ an und ordnen Sie einen Mandanten zu. …
[weiterlesen]
Ab BW Beta/Patch 62599
Mit dieser Programmänderung wurden die Indextabellen in der Version 6.0 in folgenden Bereichen geprüft:
Waren Indexfelder nicht in der Tabelle enthalten, wurden diese hinzugefügt und die entsprechende Sortierung in den Feldeigenschaften hinterlegt. Zusätzlich wurden die im Standard bereits verfügbaren Felder in den betroffenen Tabellen geprüft und entsprechend korrigiert.
Somit kann die Sortierung mit F5 auf diese Felder vorgenommen werden. …
[weiterlesen]
Es kann unter Umständen länger dauern, wenn man die Funktion „Offene Posten zur Zahlung vorschlagen“ wählt und mehrere OPs auf einmal hinzufügt.
Der Grund ist die Prüfung, ob der Vorschlag buchungsfähig ist.


Es wird mit jedem OP der zu dem Vorschlag hinzugefügt wird geprüft, ob der Vorschlag buchungsfähig ist.
Diese Prüfung dauert bei vielen OP’s unter Umständen ziemlich lange und je mehr OP’s hinzugefügt werden, umso länger dauert die Prüfung nach dem Hinzufügen. …
[weiterlesen]
Die Prüfläufe der Finanzbuchhaltung sollten regelmäßig ausgeführt werden.
Problematisch ist das vor allem, wenn während eines Prüflaufes nicht gearbeitet werden kann bzw. der Prüflauf aufgrund der Datenmenge sehr lange dauert.
(Vergl. WIKI-Artikel  – Prüflauf Finanzwesen bei gleichzeitiger Buchungserfassung nicht möglich)
Um Prüfläufe ohne Beeinträchtigung der täglichen Arbeit dennoch regelmäßig sicher ausführen zu können, empfiehlt sich der Einsatz der SoftENGINE Serverprozesse.
Mittels dieser Serverprozesse können Funktionen, so auch die Prüfläufe, ohne manuelles Eingreifen automatisiert durchgeführt werden. …
[weiterlesen]
In der BETA-Version stehen ab Revision 62297 neue Tools zur Abstimmung zur Verfügung.
Dieser WIKI-Artikel enthält sowohl die allgemeine Beschreibung zur Abstimmung von Buchungen, wie auch die Erläuterung der Neuigkeiten.
Wenn Sie bereits mit der grundlegenden Funktionalität vertraut sind, können Sie hier direkt zu den neuen Funktionen springen.
Der Kontoauszug in WEBWARE und BüroWARE bietet die Möglichkeit Buchungen abzustimmen. …
[weiterlesen]
Die UVA 2021 enthält 2 neue Kennziffern. Die Eintragungen in diesen Kennziffern erfolgen zusätzlich, die Werte sind also bereits in anderen Kennzahlen enthalten. So ist der Wert der Kennziffer 50 auch in den Kennziffern 20 bis 24 enthalten (Umsätze). Die Kennziffer enthalten einen Wert zur Versteuer, der auch in den Kennziffern 55 bzw. …
[weiterlesen]
Mit Januar 2021 wurden Veränderungen in der Umsatzsteuervoranmeldung (UVA) für Deutschland eingeführt.
Die wichtigste Änderung besteht in 2 neuen Kennziffern – 50 und 37:

Diese Kennziffern enthalten dann Werte, wenn Offene Posten aus Umsätzen als uneinbringlich ausgebucht werden oder, wenn Sie Eingangsrechnungen nicht bezahlen müssen und diese als Ertrag ausbuchen. Wenn keine Buchungen dieser Art  durchgeführt wurden, dann reicht ein UVA-Only Update aus. …
[weiterlesen]
Beim Erfassen der Bankverbindung in den Adressstammdaten wird beim Speichern geprüft, ob diese korrekt ist.
Sofern das nicht der Fall ist, kommt eine Abfrage, ob diese dennoch gespeichert werden soll.
Bestätigt man die Abfrage mit JA, wird das Flag „Bankverbindung manuell geprüft“ (5254_1) aktiviert.
Bei NEIN wird zwar die Bankverbindung gespeichert, das Flag aber nicht gesetzt.
Wird für diese Adresse in dem Fall ein Zahlungsvorschlag erstellt, wird im Zahlungsvorschlag die Bankverbindung als fehlerhaft angezeigt. …
[weiterlesen]
Beim Aufruf der Funktion „Markierte Buchungen umbuchen“ unter Tools im Kontoauszug ist es zu einem Fehler beim Positionieren gekommen.

Das ist ab Revision 62114/BETA und 62115/PATCH behoben.
Hinweis:Â
Nach Updates ist eine Fibu Quickmigration empfohlen, damit alle Änderungen, welche nicht im Kernel vorgenommen wurden, übernommen werden.
Ab Rev. 74741/S.i.E. und Rev. 74776/Patch haben sie die Möglichkeit neben MT-940 Kontoauszugsdateien auch jene im Format SEPA CAMT.053 einzulesen.

HINWEIS: Bei Update Installationen ist eine neuerliche Migration des Intelligenten Buchungsassistenten erforderlich. …
[weiterlesen]
WEBWARE und BüroWARE können Lastschriften und Überweisungen sowohl direkt an die Banken übertragen aber auch als Datei ausgeben.
Dabei ist es möglich, für die Verarbeitung der Kontoauszüge das interne Banking und für Zahlungen das externe Banking zu nutzen.
Die Einstellung dazu finden Sie in den Basisdaten der Finanzbuchhaltung bei den Banken. Öffnen Sie die zu bearbeitende Bank und wählen Sie im Menü „Bearbeiten“ den Eintrag „Zahlungsverkehr“ aus. …
[weiterlesen]
Sie haben im Steuerschlüssel, innerhalb des jeweiligen Zeitraums unter „Sonderfälle“ die Möglichkeit, einen 4-stelligen DATEV-Steuerschlüssel zu hinterlegen.
Bitte beachten Sie, dass die bestehenden Prüfungen des max. 2-stelligen DATEV-Steuerschlüssels im DATEV-Prüflauf und beim DATEV Export, trotz der optionalen Verwendung des 4-stelligen Steuerschlüssels ihre Gültigkeit behalten.

Damit dieser 4-stellige Steuerschlüssel im Zuge des Datev Exports berücksichtigt wird, müssen Sie den Datev Export über Stammkalulation aktivieren. …
[weiterlesen]
Aufgrund von Änderungen im Kontoauszug kam es beim Einblenden oder Ausblenden von Spalten über das Menü unter Ansicht -> Tabellenspalten in der BETA zu Nebeneffekten.
Sofern der Laufsaldo im Konto aktiviert war, wurde die eingeblendete Spalte erst beim Verlassen und neu Öffnen des Kontoauszuges angezeigt.
Das ist ab Revision 61543/BETA geändert.
Beim Einblenden/Ausblenden einer Spalte bei aktiviertem Laufsaldo wird nun der Laufsaldo deaktiviert, die Spalte eingebunden, danach kann der Laufsaldo wieder aktiviert werden. …
[weiterlesen]
Aufgrund von Änderungen im Kontoauszug gab es in der BETA unter Umständen den Nebeneffekt, dass beim Wechsel der Geschäftsjahres im Menü „Allgemein“ die Buchungen erst angezeigt wurden, nachdem das Geschäftsjahr zweimal gewechselt wurde.

Das ist ab Revision 61543/BETA behoben. …
[weiterlesen]
Aufgrund einer Fehlerbehebung im Intelligenten Buchungsassistenten gab es den Nebeneffekt, dass der Steuerbetrag bei Sachkontenbuchungen nicht automatisch berechnet wurde.
Das ist in aktuellen Versionen bereits behoben.
Hinweis: Die Migration des Intelligenten Buchungsassistenten ist erforderlich!
Außerdem kann auch das Deaktivieren des Zugriffsrechts
[FEHLER3, Nr: 048 - Fehlerbereinigung III, Rechenfunktionen in Kalkulationen aktivieren]
dazu führen, dass der Steuerbetrag nicht automatisch berechnet wird und leer bleibt (Recht ist im Standard aktiviert!). …
[weiterlesen]
Beim Saldenvortrag wurde die PayPal Transaktionsnummer (1396_30) nicht in den Offenen Posten übernommen.
Das Formular FMTFIAUS.699 wurde diesbezüglich geändert und ist mit Revision 61466/BETA und 61459 in den Versionen enthalten.
Außerdem ist es möglich, mit dem Skript SEhd89 bei bereits vorgetragenen OPs, bei denen die Transaktionsnummern fehlen, diese nachzutragen.
(Designer Menü -> Tools -> Dashboard -> Saldenvortrag PayPal Transaktionsnummer übernehmen – eine Datensicherung wird vorausgesetzt! …
[weiterlesen]
Im Intelligenten Buchungsassistenten kam es vor, dass manchen Umsätzen eine oder mehrere leere Buchungszeilen in der HTML (Detailinformation) eingefügt wurden.

Das wurde ab Revision 61390/BETA und 61459/PATCH geändert.
ab Rev. 61390 kann innerhalb der vorgelagerten Stapelauswahl der Buchungserfassung unter „Extras“ das Druckarchiv, bzw. der Druckspooler geöffnet werden.
Ob sich der Druckspooler, oder das neue Druckarchiv öffnet, entscheidet ab Rev. 61390 (S.i.E. ) das folgende Zugriffsrecht:
[LISTDR_RDSGN, Nr: 005 - ReDesign Listendrucke (V559), Neues Druckarchiv statt Spool verwenden]

Ab Rev. 61390 bleibt die, in den Stapeleigenschaften eingetragene, Buchungsperiode (13, bzw. 14) auch bei Buchungsverarbeitung „998:Buchen mit Buchungsschlüssel“ erhalten.
Beim Einlesen von Kontoauszügen im Format MT940 ist es vorgekommen, dass das Buchungsdatum falsch vorgeschlagen wurde.
Anstatt 31.12.2020 stand 31.12.2021.Â

Ab Revision 61286/BETA und 61287/PATCH wurde eine Anpassung gemacht.
Das Buchungsdatum wird nun anhand des Jahres des Wertstellungsdatums erstellt.
Falls das Buchungsdatum und das Wertstellungsdatum dann mehr als 30 Tage auseinander liegen, wird für das Buchungsdatum das Vorjahr des Wertstellungsjahres verwendet. …
[weiterlesen]
Ab Revision 60996 gibt es folgende Neuerungen:
Sobald sich ein Benutzer in der Buchungserfassung befindet, ist ein Starten des Prüflaufs nicht möglich!

Anmerkung: Ab Revision 68060/BETA erscheint die Meldung mit Bedienernummer.
Darüberhinaus ist es für die Dauer des Prüflaufs nicht möglich die Buchungserfassung aufzurufen.

Aktualisierung:
Sofern sich ein Bediener in der Version in der Buchungserfassung befindet und ein anderer Bediener in einem anderen Mandanten den Prüflauf starten wollte, kam die Meldung auch. …
[weiterlesen]
Seit Revision 59526/BETA gibt es die Möglichkeit bei Vorkasse Vorschlägen im HTML mit BEL_…, Werte aus dem zugehörigen Vorkasse Beleg anzuzeigen.
Außerdem kann man individuelle Vorlagen für die HTML Anzeige definieren.
Wenn im Verzeichnis BüroWAREROOT\FIBDEV\IBVORLAGE\INDIV eine Vorlage liegt, wird diese der Vorlage aus BüroWAREROOT\FIBDEV\IBVORLAGE vorgezogen.
Wird z.B. die Vorlage für Vorkasse Vorschlag.4.template.htm angepasst und in das INDIV Verzeichnis gelegt, wird diese Vorlage im Intelligenten Buchungsassistenten verwendet/angezeigt. …
[weiterlesen]
Mit den Revisionen Beta-61210 und Patch-61211 haben wir ein Problem behoben, wo nach einem Prüflauf Warenwirtschaft der Positionsdaten ein Belegdruck von Lieferscheinen, Rechnungen und Gutschriften nicht mehr möglich war, da nur noch eine weiße Seite angezeigt wurde. …
[weiterlesen]